Dokumente erstellen und hinzufügen¶
Dokument aus einer Vorlage erstellen¶
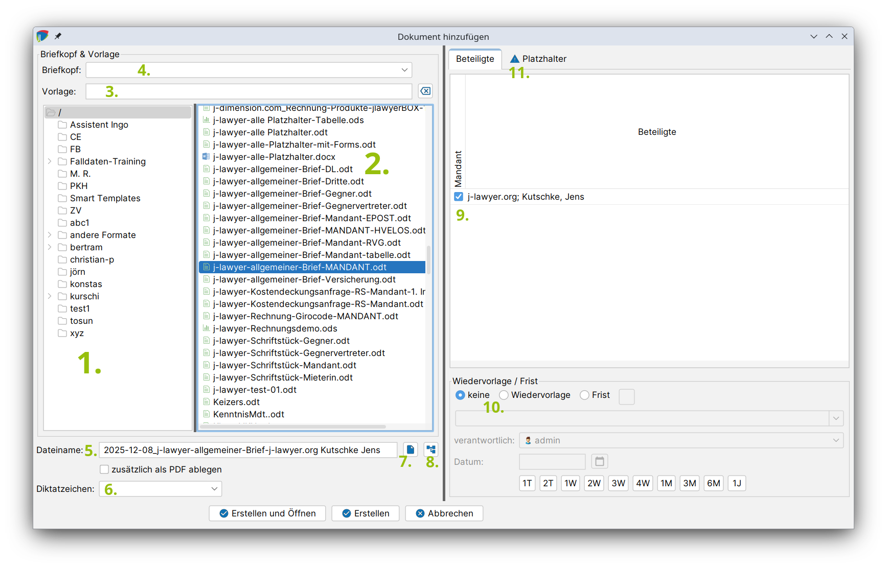
Über den Knopf "Erstellen" im Reiter "Dokumente" einer Akte können neue Dateien erstellt werden. Es erscheint folgendes Fenster:

Im linken Bereich des Fensters werden (1.) der Vorlagenordner und (2.) die Vorlage ausgewählt. Es kann auch nach einer Vorlage gesucht werden (3.).
Optional: Bei Nutzung der Briefkopffunktion wird im obersten Dropdown (4.) der gewünschte Briefkopf selektiert.
Optional: Der Dateiname (5.) und das Diktatzeichen (6.) können angepasst bzw. ausgewählt werden. Dazu können auch Dateinamensvorschriften angewandt werden (7.).
Optional: Soll das neue Dokument direkt in einem bestimmten Ordner der Akte gelegt werden, so kann unter (8.) eine Ordnerauswahl getroffen werden.
Optional: Daten der Beteiligten können übernommen werden. Dazu wird der Beteiligte / werden die Beteiligten ausgewählt (9.). Wenn mehr als ein Beteiligter in einer Rolle (Mandant, Gegner, Dritte) vorhanden ist, kann durch Umsetzen des Hakens der für diese Dokumenterstellung zu verwendende Beteiligte ausgewählt werden.
Optional: Im unteren Bereich des Fensters kann (10.) eine Wiedervorlage / Frist gesetzt werden.
Nach Auswahl einer Vorlage und der Beteiligten erscheint auf der rechten Seite im Bereich Platzhalter eine Vorschau der Daten, die übernommen werden. Fehlen Daten in Akte oder Beteiligten, die von der Vorlage erwartet werden, so erscheint ein Hinweis in Form eines blauen Dreiecks (11.). Die in dem Tab "Platzhalter" dargestellte Tabelle kann bearbeitet werden. Fehlt ein Platzhalter, oder ist eine Anpassung notwendig, so kann dies direkt in der dargestellten Tabelle durch Doppelklick durchgeführt werden.
flexible Basisvorlagen nutzen
Es ist möglich, eine oder mehrere flexibel einsetzbare Basisvorlagen zu nutzen, die für Schriftsätze an unterschiedliche Parteien / Beteiligtentypen verwendet werden können. Beispielhaft sei hier eine Vorlage genannt, die MANDANT-Platzhalter im Kopf (bspw. Anschrift etc.) und der persönlichen Anrede beinhaltet, aber keinen fachlichen Inhalt enthält. Für solche kann in der Beteiligtenauswahl (Schritt 9) einfach der Haken beim gewünschten Beteiligten gesetzt werden - also bspw. auch bei einem Gegner. Es ist NICHT notwendig, für jeden Beteiligtentypus eine eigene Vorlage zu pflegen. Mehr Informationen unter Flexible Nutzung von Vorlagen für verschiedene Beteiligtentypen.
PDF automatisch erstellen¶
Mit der Option "Als PDF speichern" kann zusätzlich zum erstellten Dokument automatisch eine PDF-Version generiert werden. Diese Einstellung wird pro Vorlage gespeichert und beim nächsten Mal vorausgewählt.
Wiedervorlage oder Frist setzen¶
Im unteren Bereich des Dialogs kann eine Wiedervorlage oder Frist erstellt werden:
- Keine: Standardeinstellung, es wird keine Wiedervorlage/Frist erstellt
- Wiedervorlage: Erstellt eine Wiedervorlage zum angegebenen Datum
- Frist: Erstellt eine Frist zum angegebenen Datum
Für die Wiedervorlage/Frist können folgende Angaben gemacht werden:
- Verantwortlicher: Die Person, die für die Wiedervorlage/Frist zuständig ist (standardmäßig der Sachbearbeiter der Akte)
- Grund: Auswählbar aus vordefinierten Gründen oder frei eingebbar
- Datum: Kann manuell eingegeben, über den Kalender-Dialog oder über die Schnellauswahl-Buttons gewählt werden
Dokument erstellen¶
Zum Abschluss stehen zwei Optionen zur Verfügung:
- Erstellen: Das Dokument wird erstellt und in der Akte gespeichert
- Erstellen und öffnen: Das Dokument wird erstellt und direkt zur Bearbeitung geöffnet
Das Dokument ist nun im Reiter "Dokumente" vorhanden und kann durch Doppelklick geöffnet und editiert werden. Ein Rechtsklick auf den Namen des Dokuments bietet folgende Optionen:

Vorhandene Dokumente zu einer Akte hinzufügen¶
Mit einem Klick auf "Hinzufügen" werden vorhandene Dateien einer Akte hinzugefügt. Es öffnet sich ein Dialogfenster, wo man die Datei(en) auswählt und mit einem Klick auf „öffnen" in die Akte übernimmt. Alternativ können die Dateien per Drag&Drop in den Bereich der Tabelle (Datum, Name, Diktatzeichen, Größe) gezogen werden.